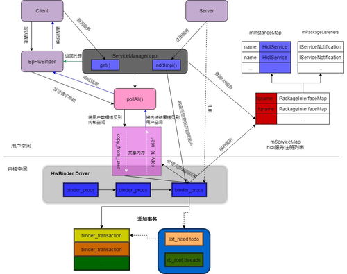
Android 10.0 Java层HIDL服务注册与HwBinder通信原理探究
安牛信息荣获ISO20000与ISO27001双重认证,引领信息系统集成服务新标杆
数字治理赋能高效服务 自然资源和规划电子政务云平台产品全新发布
计算机信息系统集成企业资质等级评定条件
跨境电商出口监管方式在云通关系统中新增‘信息系统集成服务’
2018年动画行业研究报告 基于信息系统集成服务的视角
远光软件产品率先通过网络安全等级保护2.0备案,共建网络信息安全
国芯科技RAID卡与浪潮信息云峦操作系统KeyarchOS完成澎湃技术认证,共推信息系统集成服务新高度
用于支持IIoT应用程序的集中式安全数据集成方案
智慧交通信息服务平台产品解决方案 信息系统集成服务
RabbitMQ高级特性在信息系统集成服务中的应用
自主品牌车企为何必须建设世界级智能化工厂及信息系统集成服务
CCRC信息安全服务资质 安全集成申请指南
ARCM200L UI液晶显示多功能剩余电流式电气火灾探测器信息系统集成服务
办公设备一站式采购与信息系统集成服务 提升效率的专业解决方案
公司简介 专业信息系统集成服务提供商
有赞 全场景SaaS服务商的信息系统集成服务分析
SOP管理系统在数字化工厂的应用案例与信息系统集成服务
如若转载,请注明出处:http://www.beijingsu.com/product/list-2.html